Ephemeral Environments vs Ephemeral Services: Weighing the Pros and Cons



The Emergence and Potential of Ephemeral Services
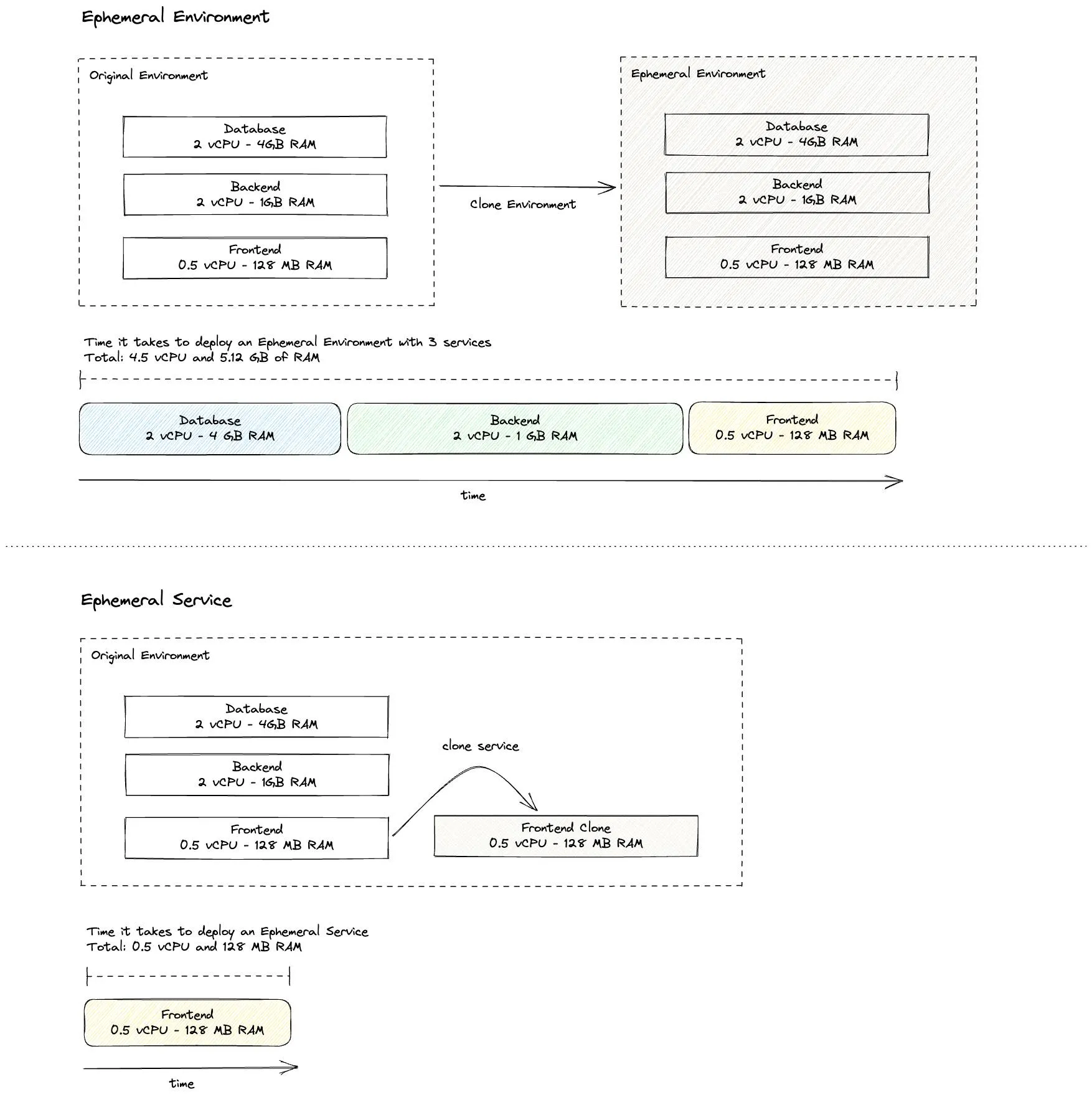
To address these challenges, the concept of Ephemeral Services was introduced. Rather than creating a complete copy of the environment, Ephemeral Services involve spinning up only the specific service where the change or feature is being implemented. This targeted approach significantly reduces the resources needed for testing, translating into lower costs and faster feedback cycles.

Ephemeral Services present a more flexible, lightweight solution for testing specific changes. They are particularly useful in scenarios where a change affects a single service or a limited number of services. However, the specificity of Ephemeral Services can also be a limitation — they may not fully capture the interactions and dependencies between services within a complex system. This means they could potentially miss issues that only arise in the context of the full environment.
Discover how to clone your service with Qovery
Ephemeral Environments vs. Ephemeral Services: Navigating the Pros and Cons
Choosing between Ephemeral Environments and Ephemeral Services is not a one-size-fits-all decision. It depends on the specifics of each development project and requires careful consideration of the benefits and drawbacks of each approach.

Ephemeral Environments offer a high-fidelity reproduction of the production environment, enabling comprehensive testing and debugging. However, they can be resource-intensive and potentially slow down the development process.
On the other hand, Ephemeral Services provide a more lightweight and targeted solution, allowing faster, cost-effective testing of specific changes. Yet, they may not capture all the complexities of the full environment, potentially missing out on identifying some issues.
When deciding which approach to adopt, it's crucial to balance these factors against the needs and constraints of your project. Considerations such as the size and complexity of the change, the number of services affected, available resources, and time constraints should guide your decision-making process.
Final Thoughts: Making the Right Choice for Your Project
Choosing between Ephemeral Environments and Ephemeral Services isn't a one-size-fits-all decision. It's a strategic choice that requires a comprehensive understanding of your project's specific needs, its complexities, the scope of changes, and its dependencies.
Ephemeral Environments and Ephemeral Services each come with their unique strengths and weaknesses. Ephemeral Environments offer an incredibly thorough and high-fidelity testing scenario but can be resource-intensive. Ephemeral Services, on the other hand, provide a resource-friendly solution perfect for targeted testing, but they may not capture all the complexities of a full environment.
At Qovery, our commitment is to provide flexible, adaptable solutions that cater to the diverse needs of software development projects. Whether you need the comprehensive approach of an Ephemeral Environment or the targeted agility of an Ephemeral Service, our platform is designed to support your project's success.
In the fast-paced world of software development, making the right choice between Ephemeral Environments and Ephemeral Services can significantly impact your project's efficiency and success. Here's to making informed decisions and achieving successful project execution!

Suggested articles
.webp)













